|
<< Click to Display Table of Contents >> Navigation: Xpert-Timer Handbuch > Drucken von Reports > Rechnungsvorlage anpassen |
Bei diesem Report haben Sie Einfluss auf alle Bereiche im Druck. Passen Sie auf, dass Sie die SQL Befehle nicht ändern, um zu vermeiden, dass Ihre Vorlage nicht mehr funktioniert. Erstellen Sie sicherheitshalber vor Ihrer Änderung eine Sicherungskopie der funktionierenden Vorlage.
Am Besten legen Sie sich zur Gestaltung der Vorlage testweise drei Rechnungspositionen an. Speichern Sie die Rechnung und klicken Sie dann auf "Vorlage bearbeiten". Damit haben Sie Daten in Ihrer Vorlage und können das Aussehen viel besser testen.

Sollten Sie Spaltenangaben verändern, stellen Sie sicher, dass immer alle 3 Zeilen untereinander passend verändert werden, damit die Daten noch korrekt dargestellt werden.
Die Daten selbst, also die SQL Befehle und Datenbänder sollten Sie so bestehen lassen wie sie sind. Wenn Sie ein Feld, z.B. sqlinvoice."discountpercentage" (Rabatt) löschen, erhalten Sie eine Fehlermeldung, da im Reiter "Code" genau dieses Feld noch angesprochen wird. Besser ist es, Sie setzen die Felder die Sie nicht benötigen auf "Visible" -> False. Damit wird dieser Bereich nicht mehr angezeigt. Denken Sie auch daran in allen drei Zeilen den entsprechenden Bereich auf "Visible" -> False zu setzen, damit die Anordnung beim Rechnungsdruck wieder passt.
|
Hinweis |
|---|---|
Die Felder werden Ihnen in der Vorschau des FastReports weiterhin angezeigt. Wenn Sie die Vorschau aus dem Rechnungsdialog des Xpert-Timer anschauen, sind die Felder dann wie erwartet ausgeblendet. |
|

Per Doppelklick auf die Beschriftungen können Sie diese ändern.
Drücken Sie F9, um die Vorschau anzuzeigen und eventuell weitere Anpassungen vorzunehmen.
Verändern Sie Daten, kann es vorkommen, dass Sie eine Fehlermeldung wie diese erhalten:

Das bedeutet, Sie haben ein Feld in der Vorlage gelöscht, auf das jetzt im "Code" nicht mehr zugegriffen werden kann. Kommentieren Sie daher die entsprechenden Programmzeile aus.

Drücken Sie wieder F9 und kommentieren Sie so lange aus, bis Sie dann Ihre Vorschau wieder sehen.
Über die Funktion XTParseLinefeeds können Sie jetzt Zeilenumbrüche mit dem Befehl /n einfügen. Geben Sie dazu die Funktion hier an:

Im Rechnungstext müssen Sie dann an entsprechender Stelle das /n angeben, um den Zeilenumbruch zu erhalten. /r oder <br> greift auch für Zeilenumbrüche.

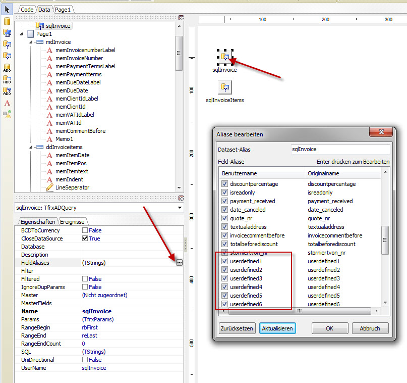
Im Rechnungsdialog stehen Ihnen benutzerdefinierte Felder zum Einbinden auf Ihre Rechnung zur Verfügung. Diese finden Sie in der Tabelle "invoices". Die Spalten heißen entsprechend: userdefined1 bis userdefinded10:

So binden Sie diese Felder in Ihre Rechnungsvorlage ein:
- Wechseln Sie auf den Reiter "Data". Dort steht Ihnen die SQL-Abfrage "sqlInvoice" zur Verfügung. Klicken Sie einfach auf diese Abfragebox, damit Sie die Eigenschaften der Box erhalten. Wenn Sie jetzt in den Eigenschaften auf das Feld "FieldAliases" klicken, dann sollten Sie die userdefined - Felder sehen. Falls nicht, klicken Sie auf "Aktualisieren". Erst wenn Ihre userdefined Felder hier gelistet werden, sind Sie auch im Report verfügbar.

Im nächsten Schritt legen Sie jetzt im Reiter "Page 1" ein Textfeld ein, indem Sie auf den Textfeld Marker klicken. Dann klicken Sie nochmals an die Stelle in Ihrem Report, an der Sie das benutzerdefinierte Feld darstellen möchten. Doppelklicken Sie das Feld, damit Sie Daten eingeben können und geben Sie [sqlInvoice."userdefined1"] ein. Das können Sie natürlich mit allen Feldern von 1 - 9 machen. Drücken Sie F9 um Ihre Anpassung zu prüfen.

Sie können das Textfeld auch zweizeilig machen. Doppelklicken Sie wieder in Ihr Textfeld und passen es entsprechend an:

Jetzt sieht die Anzeige gleich viel besser aus:

Jedes Mal wenn Sie in der Vorlage ein Objekt anklicken, sehen Sie auf der linken Seite die Eigenschaften zu diesem Objekt. Diese können Sie auch entsprechend anpassen.

Die Daten selbst, also die SQL Befehle und Datenbänder, sollten Sie so bestehen lassen wie sie sind. Wenn Sie ein Feld, z.B. sqlinvoice."discountpercentage" (Rabatt) löschen, erhalten Sie eine Fehlermeldung, da im Reiter "Code" genau dieses Feld noch angesprochen wird. Besser ist es, Sie setzen die Felder, die Sie nicht benötigen, auf "Visible" -> False. Damit wird dieser Bereich nicht mehr angezeigt. Denken Sie auch daran in allen drei Zeilen den entsprechenden Bereich auf "Visible" -> False zu setzen, damit die Anordnung beim Rechnungsdruck wieder passt.

Speichern Sie die Vorlage als XTINVOICE_* ab, damit Sie in Ihren Rechnungsvorlagen auftaucht.